Helen's Portfolio - Business Analyst


Well-organized, strong critical thinking and analytical skills.
16 years experience in marketing, business management and data analysis.
I am passion about finding out meaningful insights from data and improving business efficiency.

Data Visualizations and Reports


Data Visualization - Power BI

Image



Data visualizations with Power BI.
Interactive report allow users to slice by dimensions.
Movies Industry Overview.

Data Reporting - SSRS

Image





.Data Visualization using SQL Server Reporting Service.
Interactive report allow user to slice and drill down by each dimension.
Movies industry dataset.

Online Dashboard - Tableau

Image


Dashboard Reporting with Tableau Public
Interactive Dashboard allow user to filter and slice.
UK Traffic Casualties Report


Database Design and ETL


EDA and Data Cleansing - SQL


Image


EDA and Data Design with SQL.
View mart design following Kimball techniques. Movie industry dataset.

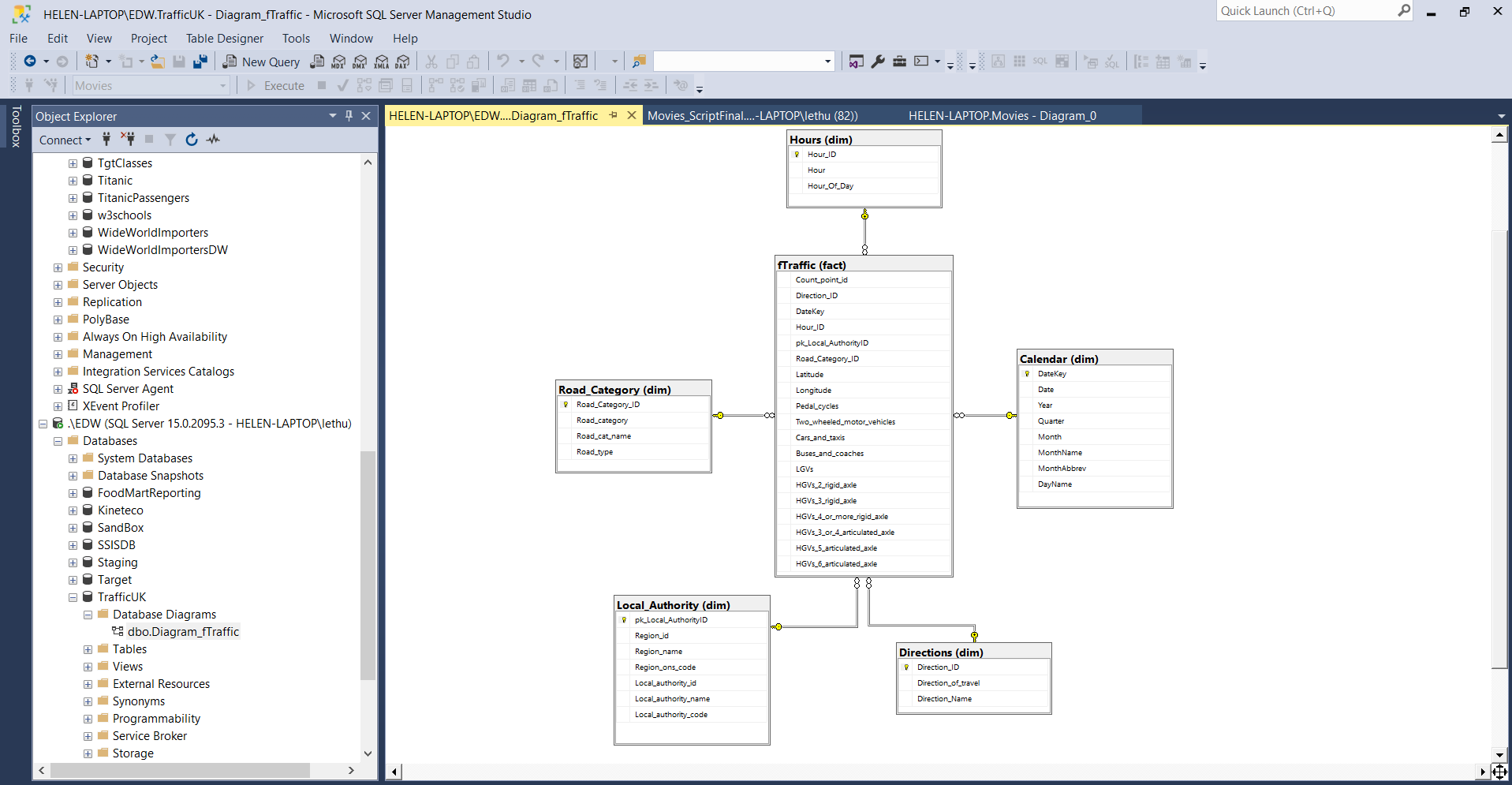
Database Design - SQL


Image



Building data model using SSMS, Kimball's guidelines.
Star schema with Fact as Dimension Tables.
Dataset about UK traffic.

ETL - SQL Server Integration Service (SSIS)

Image


ETL data from csv file using SSIS via Visual Studio.
Building data mart using Kimball's guidelines.
Dataset about UK traffic.


Data Science and Machine Learning


EDA and Machine Learning Pipelines: Classifications - Python

Image



EDA with Pandas, Seaborn and ydata_profiling.
Machine learning pipelines with Pycaret 3 and Sklearn.
Predictive models for Alzheimer's Disease.

Machine Learning Pipelines: Regressions - Python

Image

Machine leaning pipelines - regression.
Tools using: Pycaret 3, Scikit-learn - Yellowbricks Country Life Expectency predictive models.

Python and SQL Intergration: sqlite3 - Python


Image



Building data model using SSMS, Kimball's guidelines.
Star schema with Fact as Dimension Tables.
Dataset about UK traffic.



Contact


Email: le.thuha46@gmail.com - Tel: 902-832-0600